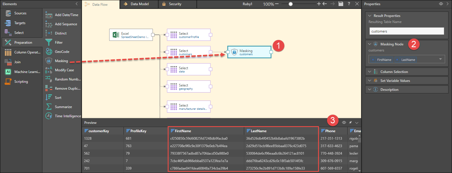
Masking

Use this function to encrypt a value so that it can't be seen. For instance, if you're unable to reveal names for privacy reasons, you can use the Masking node to hide that information. The original string will be replaced by a random string of letters and numbers.

How to Configure a Masking Node

  1. Connect the Masking node to the relevant table.
  2. From the node's Properties panel, go to the Masking Node window; from the drop-down select all the columns that should be masked.
  3. Preview the node to see a preview of the table with the masked columns.